Přístup k mobilu přes TCommandera

...

Moderátor: Mods_senior

Zamčeno
bluenite
Level 2
Level 2
Příspěvky: 216
Registrován: 18 kvě 2006 21:43
Bydliště: Praha8

Přístup k mobilu přes TCommandera

Příspěvek od bluenite »

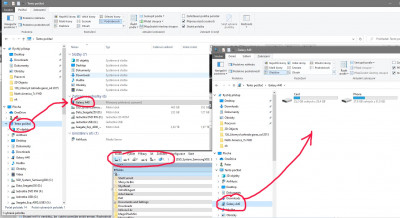
Ve Win10 Průzkumníkovi se Samsung objeví a zobrazí obsah telefonu i sd karty - viz screen. Jak to mohu spřístupnit i v TC?
Kdysi dávno to šlo, Win10 mají nějaký jiný přístup k periferiím?
díky za radu.
Petr
Přílohy
ss_1111.jpg
Uživatelský avatar
atari
Level 6
Level 6
Příspěvky: 3376
Registrován: 24 říj 2008 19:50

Re: Přístup k mobilu přes TCommandera

Příspěvek od atari »

Nahoře v TC klikneš myší na šipečku, tím otevřeš seznam oddílů, a tam klikneš na přehled disků.
bluenite
Level 2
Level 2
Příspěvky: 216
Registrován: 18 kvě 2006 21:43
Bydliště: Praha8

Re: Přístup k mobilu přes TCommandera

Příspěvek od bluenite »

vyřešeno... "najednou" se to zobrazuje. Žádné šipečky... btw ty jsem kontroloval jako první.
To, co popisuješ, je druhý ze dvou způsobů zobrazování disků.
Vypadá to na nějaké změny u firewallu po nějakém windows updatu, který je pro mne dost paranoidní.
Uzavíram topic. Díky
Zamčeno
  • Podobná témata
    Odpovědi
    Zobrazení
    Poslední příspěvek

Zpět na „Vše ostatní (sw)“