Windows 10 nastavení myši

Operační systémy Windows z dílny Microsoft a vše kolem nich

Moderátoři: Pic, Mods_senior

Thalio
nováček
Příspěvky: 22
Registrován: 18 zář 2012 17:57

Windows 10 nastavení myši

Příspěvek od Thalio »

Zdravíčko vinšuju,

stejně jako spousta dalších lidí jsem se ani já nevyhnul aktualizaci na W 10 (když ona ta ikonka na liště byla strašně otravná :-( ).
Systém jako takovej nevypadá nijak špatně... co já vím... mám ho jenom chviličku :D
No, ale mám menší problém s nastavením myši, marně hledám nastavení citlivosti a taky mi docela vadí, že když scrolluju, tak mi to stránku posouvá obráceně - když scroluju směrem od sebe, tak se stránka posouvá směrem dolů a naopak. Pevně věřím, že se to nějako nastavit dá, ale zkrátka nevím kde :D
Je tu nějaká dobrá duše, která by debilovi poradila?
richchie
Master Level 9.5
Master Level 9.5
Příspěvky: 8738
Registrován: 19 lis 2006 22:12
Bydliště: ano

Re: Windows 10 nastavení myši

Příspěvek od richchie »

Pokud nemá myš samostatný ovladač tak je to stejné jako u ostatních systémů windows-ovládací panely-myš.
Thalio
nováček
Příspěvky: 22
Registrován: 18 zář 2012 17:57

Re: Windows 10 nastavení myši

Příspěvek od Thalio »

Právě, ten problém je v tom, že tam se nic takovýho nastavit nedá :/
Uživatelský avatar
Eden950
Level 1
Level 1
Příspěvky: 70
Registrován: 07 dub 2014 16:52

Re: Windows 10 nastavení myši

Příspěvek od Eden950 »

Nastavení > Zařízení >Myš a touchapad, tam to nastavit jde
¤ Windows 10 Pro 64 bit ¤ AMD Ryzen 5 3600 ¤ MSI RX5500 XT ¤ MSI B450 TOMAHAWK ¤ Seasonic S12G-550 550W ¤ HyperX 16 GB DDR4 ¤ Sageate 1TB ¤ Samsung SSD 850 EVO 120GB ¤ Zalman Z9 Plus ¤ BenQ RL2455HM ¤ AOC C24G1 ¤
Thalio
nováček
Příspěvky: 22
Registrován: 18 zář 2012 17:57

Re: Windows 10 nastavení myši

Příspěvek od Thalio »

nastavení myši.png


Kde? :( ta citlivost by mně byla celkem ukradená, ale vadí mně to otočený posouvání :/Ani v "další možnosti myši" to nemůžu najít :'(

EDIT: Možná jsem zapomněl dodat, že jde o touchpad, teď jsem zkusil připojit myš a chová se to úplně normálně :/...
richchie
Master Level 9.5
Master Level 9.5
Příspěvky: 8738
Registrován: 19 lis 2006 22:12
Bydliště: ano

Re: Windows 10 nastavení myši

Příspěvek od richchie »

Tak se podívej na web výrobce zařízení jestli tam není ovladač pro win 10 a popřípadě aktualizuj.
Uživatelský avatar
Tomasb98
Level 4
Level 4
Příspěvky: 1012
Registrován: 02 čer 2013 14:54
Bydliště: Hradec Králové

Re: Windows 10 nastavení myši

Příspěvek od Tomasb98 »

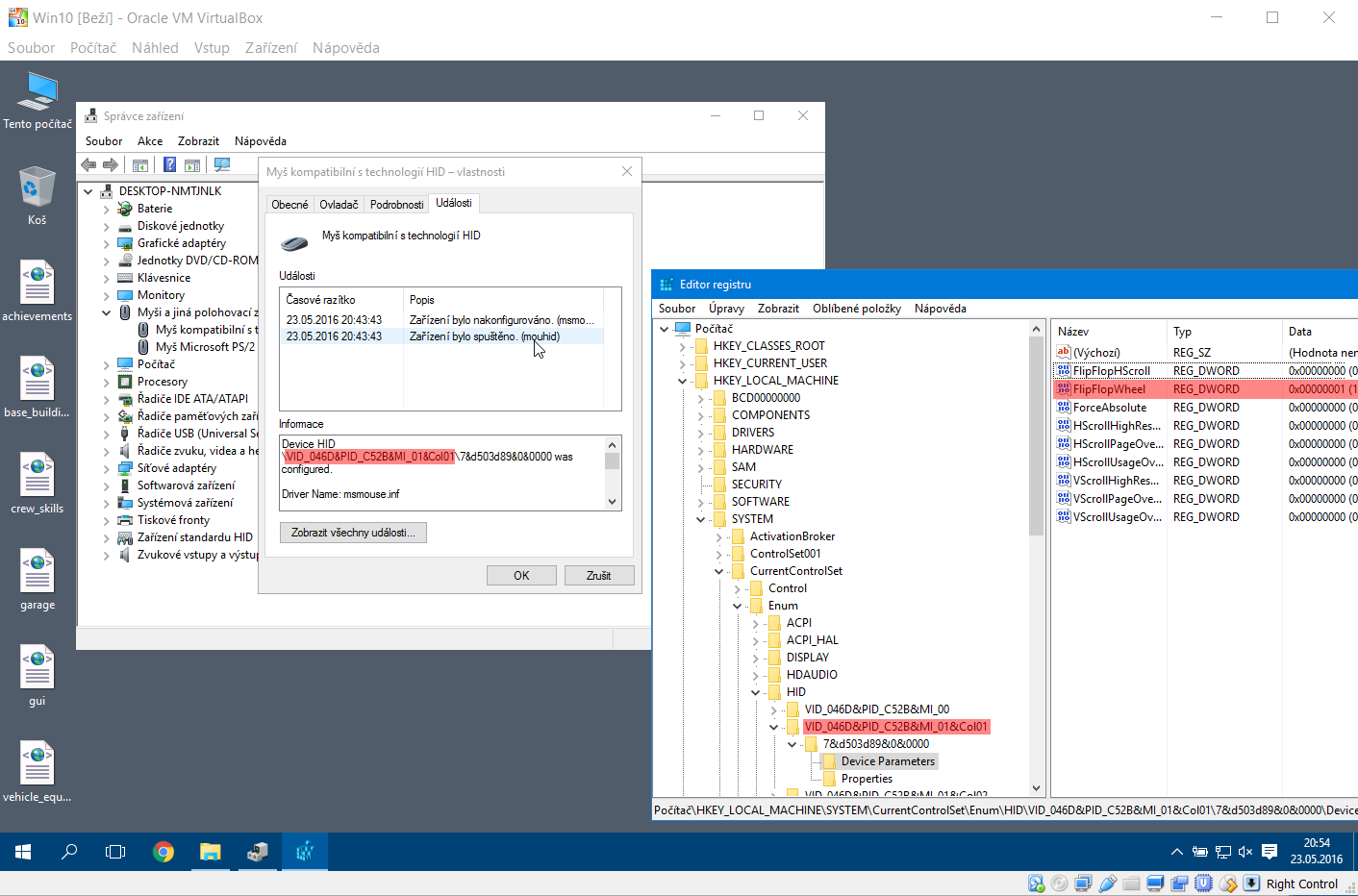
Tady máš návod jak to udělat přes jednoduchou úpravou registrů. http://superuser.com/questions/310681/i ... roll-wheel

Krátce popíšu pokud neumíš anglicky:
1) Ve správci zařízení si najdeš tu myš a rozklikneš jej vlastnosti > události a tam zjistíš kde je ta myška v registrech (viz obrázek)
2) Pak si otevřeš program regedit a proklikáš se až k té myši
HKEY_LOCAL_MACHINE\SYSTEM\CurrentControlSet\Enum\HID\VID_???\VID_???\Device Parameters
3) A pak jen změníš u záznamu FlipFlopWheel na hodnotu 1 nebo 0 záleží co tam teď máš...
4) Teď už jen restartuješ počítač nebo myš odpojíš a zapojíš...
Přílohy
Snímek obrazovky (16).png
richchie
Master Level 9.5
Master Level 9.5
Příspěvky: 8738
Registrován: 19 lis 2006 22:12
Bydliště: ano

Re: Windows 10 nastavení myši

Příspěvek od richchie »

Četl jsi,že se nejedná o myš?
Uživatelský avatar
HelFix
Level 4.5
Level 4.5
Příspěvky: 1828
Registrován: 22 bře 2016 16:18
Kontaktovat uživatele:

Re: Windows 10 nastavení myši

Příspěvek od HelFix »

Thalio u mě vypadá ovládací panel - myš úplně jinak
richchie
Master Level 9.5
Master Level 9.5
Příspěvky: 8738
Registrován: 19 lis 2006 22:12
Bydliště: ano

Re: Windows 10 nastavení myši

Příspěvek od richchie »

Tak nějak-
7.jpg
Thalio
nováček
Příspěvky: 22
Registrován: 18 zář 2012 17:57

Re: Windows 10 nastavení myši

Příspěvek od Thalio »

No, takhle to mám taky, ale nikde tam není citlivost myši :/
zeus
Elite Level 10.5
Elite Level 10.5
Příspěvky: 11140
Registrován: 16 úno 2012 10:56
Bydliště: Pankrac

Re: Windows 10 nastavení myši

Příspěvek od zeus »

Jak scrolujes na touchpadu? Gestem?
Vyvolej si klasicke Ovladaci panely a tam bys mel mit i k touchpadu.
Prazaci jo ty se maj, az kdyz si me zavolaj..
Odpovědět
  • Podobná témata
    Odpovědi
    Zobrazení
    Poslední příspěvek
  • Windows 10: obnovení počítače do továrního nastavení
    od Prorock » » v Windows 11, 10, 8...
    4 Odpovědi
    6415 Zobrazení
    Poslední příspěvek od Prorock
  • Výběr pracovní myši
    od p3v4x » » v Rady s výběrem hw a sestavením PC
    1 Odpovědi
    2125 Zobrazení
    Poslední příspěvek od petr22
  • Oficiální úprava Windows 11 do podoby klasických Windows (Windows 7)
    od IMB » » v Windows 11, 10, 8...
    0 Odpovědi
    26896 Zobrazení
    Poslední příspěvek od IMB
  • Nastavení PC a monitoru na hry
    od Fargotroniac » » v Problémy s hardwarem
    9 Odpovědi
    6436 Zobrazení
    Poslední příspěvek od Fargotroniac
  • Dva routery za sebou nastavení
    od jan l » » v Administrace sítě
    19 Odpovědi
    12269 Zobrazení
    Poslední příspěvek od jan l

Zpět na „Windows 11, 10, 8...“