Windows 10 chtějí formátovat každou flashku vloženou do USB
Moderátoři: Pic, Mods_junior, Mods_senior, HW spec team
Windows 10 chtějí formátovat každou flashku vloženou do USB
Ahoj
jak opravit zmíněnou chybu, vyzkoušel jsem asi dvacet flashek a každou to chce fomátovat. Na jiných PC je to OK.
Existuje nějaký program pro kontrolu nastavení USB?
Dík
jak opravit zmíněnou chybu, vyzkoušel jsem asi dvacet flashek a každou to chce fomátovat. Na jiných PC je to OK.
Existuje nějaký program pro kontrolu nastavení USB?
Dík
Re: Windows 10 chtějí formátovat každou flashku vloženou do USB
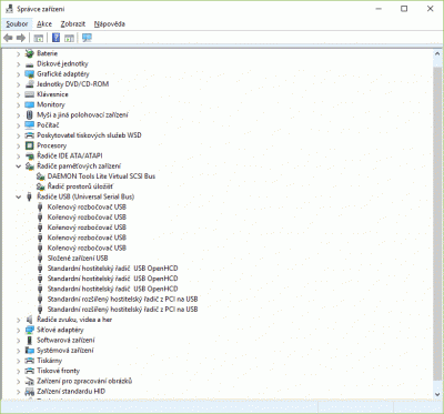
Jaký máš PC (složení)? Vlož sem do přílohy obr Správce zařízení s rozkliknutím řadiče USB a Řadiče pamětových zařízení. V jakém formátu jsou uvedené flashky?
Přečti si pravidla tohoto fóra! Přečetl jsi si nejprve manuál? Piš tak, abychom Ti rozuměli! Na SZ neodpovídám na požadavky řešení Vašich problémů s PC!
Nic není dokonalé, ani člověk!
Nic není dokonalé, ani člověk!
Re: Windows 10 chtějí formátovat každou flashku vloženou do USB
Je to Aspire 5552G-N954G75Mnrr s 8 GB RAM
Re: Windows 10 chtějí formátovat každou flashku vloženou do USB
To nám moc nepomůže.
Přečti si pravidla tohoto fóra! Přečetl jsi si nejprve manuál? Piš tak, abychom Ti rozuměli! Na SZ neodpovídám na požadavky řešení Vašich problémů s PC!
Nic není dokonalé, ani člověk!
Nic není dokonalé, ani člověk!
Re: Windows 10 chtějí formátovat každou flashku vloženou do USB
Jiné zařízení v USB funguje?
Přečti si pravidla tohoto fóra! Přečetl jsi si nejprve manuál? Piš tak, abychom Ti rozuměli! Na SZ neodpovídám na požadavky řešení Vašich problémů s PC!
Nic není dokonalé, ani člověk!
Nic není dokonalé, ani člověk!
Re: Windows 10 chtějí formátovat každou flashku vloženou do USB
Zkusil bych přeinstalovat ovladače USB
Tento duplicitní účet byl založen a používán trollem Blue Spirit, který nerespektuje základní pravidlo fóra, kterým je zákaz zakládání účtů za účelem obcházení trvalého BANu, který před mnoha lety obdržel za nevhodné chování a opakované narušování chodu fóra. Na fórum nadává kde může, kritizuje ho, kritizuje všechny jeho stálé členy, přesto k nám stále a pořád "leze"...
Re: Windows 10 chtějí formátovat každou flashku vloženou do USB
V USB mi funguje myš, extrení HD jsem se ani neodvážil připojit :(
Ovladače USB jsem přeinstaloval :(
Spíš to vypadá na problémy spojené s instalací Creatoru, na tenhle stroj se to instalovat nedá (není uveden v compatibility list), ale stále se Creator nabízí a když jsem omylem potvrdil aktualizaci, tak se na 85% instalace odroluje s chybou.
Dodatečně přidáno po 1 minutě 3 vteřinách:
Nesnáší to jenom flashky :(
Dodatečně přidáno po 9 minutách 48 vteřinách:
Tak jsem jednu flashku obětoval, ale zformátovat to stejně nejde :(
Nenačte informace o žádné, ať je v jakémkoliv ověřeném formátu, všechny chce formátovat, ale formátování nikdy nenokončí :(
Komp má 3 USB a nefunguje to v žádném.
A k mobilnímu telefonu se chová korektně
?
Ovladače USB jsem přeinstaloval :(
Spíš to vypadá na problémy spojené s instalací Creatoru, na tenhle stroj se to instalovat nedá (není uveden v compatibility list), ale stále se Creator nabízí a když jsem omylem potvrdil aktualizaci, tak se na 85% instalace odroluje s chybou.
Dodatečně přidáno po 1 minutě 3 vteřinách:
Nesnáší to jenom flashky :(
Dodatečně přidáno po 9 minutách 48 vteřinách:
Tak jsem jednu flashku obětoval, ale zformátovat to stejně nejde :(
Nenačte informace o žádné, ať je v jakémkoliv ověřeném formátu, všechny chce formátovat, ale formátování nikdy nenokončí :(
Komp má 3 USB a nefunguje to v žádném.
A k mobilnímu telefonu se chová korektně
?
Re: Windows 10 chtějí formátovat každou flashku vloženou do USB
Skús si ten Creators stiahnúť sám a spustiť cez OS.
Re: Windows 10 chtějí formátovat každou flashku vloženou do USB
Na tento stroj prostě Creator nainstalovat nejde.
Problém ale přetrvává, stroj odmítá jakoukoliv flashku.
Ve správci zařízení se disk objevil, ale formát je stále požadován.
A pokud tedy řeknu, že formátovat ano - hned operace selže že systém nemohl dokončit.
Na jiném počítači je ale vše OK, flashka funguje bez problémů
Dodatečně přidáno po 1 minutě 35 vteřinách:
jak tedy zkontrolovat, že jsou porty USB v pořádku?
Problém ale přetrvává, stroj odmítá jakoukoliv flashku.
Ve správci zařízení se disk objevil, ale formát je stále požadován.
A pokud tedy řeknu, že formátovat ano - hned operace selže že systém nemohl dokončit.
Na jiném počítači je ale vše OK, flashka funguje bez problémů
Dodatečně přidáno po 1 minutě 35 vteřinách:
jak tedy zkontrolovat, že jsou porty USB v pořádku?
Re: Windows 10 chtějí formátovat každou flashku vloženou do USB
Doporučuji zkontrolovat PC na viry a jiné nezvané hosty v sekci HiJackThis. Návod najdeš tam.
Přečti si pravidla tohoto fóra! Přečetl jsi si nejprve manuál? Piš tak, abychom Ti rozuměli! Na SZ neodpovídám na požadavky řešení Vašich problémů s PC!
Nic není dokonalé, ani člověk!
Nic není dokonalé, ani člověk!
Re: Windows 10 chtějí formátovat každou flashku vloženou do USB
Na tento stroj prostě Creator nainstalovat nejde.
To myslíš ako ?Čo si skúšal ?
To myslíš ako ?Čo si skúšal ?
-
- Podobná témata
- Odpovědi
- Zobrazení
- Poslední příspěvek



